Our Services
Helping clients from Contract Water Operations to maximizing their full potential with leading edge technology reducing operational costs maximizing net profits.
Utility Operations


Daily plant checks to maintain regulatory compliance from certified operators.




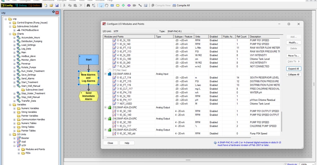
SCADA/PLC
Distributor of Opto 22 PLC components with advanced power management technology and MQTT integration for remote operations.
Energy-saving solutions tailored to your plant’s needs.
Energy Audit
Predict the future
You didn’t come this far to stop






Opto 22 delivers modern, open industrial automation with flowchart-based programming, scripting, and support for standard languages like C++ and Python. A consistent distributed I/O architecture and built-in cybersecurity make it powerful, scalable, and secure for real-world control applications.
FAQs
What services do you offer?
We specialize in water utility daily operations as contract operators, automation, and digital modernization. We monitor the electrical consumption for the plant and distribution pressure control to find you cost savings. With plant optimization customer will see 10 to 30% reduction in energy and chemicals with a more balanced distribution system reducing water loss as non revenue water.
Which systems do you support?
We design and support groov epic, snap-pac, rio, and emu systems for plant control. We can intergrade with Allen Bradley / Siemens / Schneider Electric / ABB thru Modbus TCP or our Opto 22 Edge Controller
How do you improve energy efficiency?
Our energy optimization starts with a full process audit then we install monitoring equipment to find the cost savings.
Who are your typical clients?
We work with municipalities and water co-ops and private industry from Oil and Gas to Agriculture seeking efficient operations while increasing profit margins.
Where are you located?
Our office is based in Calgary, serving clients across Western Canada and International.
How can I get started with Crion Group?
Contact us for a consultation to evaluate your plant's requirements depending on your needs operations or automation objectives. We begin with an on-site assessment to gather information and then provide you with a report for your feedback.
Crion Group’s automation solutions cut our energy costs and boosted plant reliability—Paired with smart distribution pressure control saved water and chemical costs.
J. Lee
★★★★★
Contact
Reach out for water utility solutions contract operations or Opto 22 components.
Phone
info@criongroup.com
403-510-0780
© 2025. All rights reserved.
